Chronicles of a PE Infector
Writing and Analysis of a portable executable (PE) infector. Educational tutorial on how to write your own PE infector that remains hidden in the system.
DetailsWriting and Analysis of a portable executable (PE) infector. Educational tutorial on how to write your own PE infector that remains hidden in the system.
DetailsAnlysis of Win32.Symmi Ransomware – Learn how this ransomware encrypts your files, and how to defeat it to decrypt your personal data.
DetailsLearn how to modify a portable executable (pe) file to strip all the junk code and keep only the strict minimal bytes to keep it perfectly functional.
DetailsGot infected with Zekos malware? Follow this step by step guide to get rid of it. Our guide also includes a short analysis of the malware.
DetailsGot infected with CryptoLocker ransomware? Follow this step by step guide to get rid of it. Our guide also includes a short analysis of the malware.
DetailsGot infected with Carberp (Zeus/Zbot variant)? Follow this step by step guide to get rid of it. Our guide also includes a short analysis of the malware.
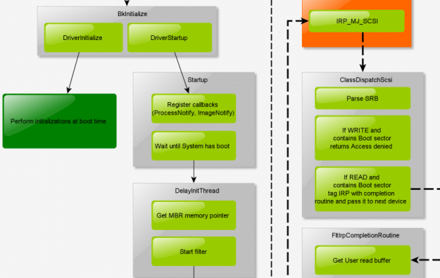
DetailsGot infected with ZeroAccess (Sirefef) rootkit? Follow this step by step guide to get rid of it. Our guide also includes a short analysis of the rootkit.
DetailsLearn the theory with code snippets on how making your own robust and reliable Antivirus / Anti-malware engine. Step by step guide.
Details