FOR HOME

RogueKiller Anti-Malware
RogueKiller Anti-malware is the next generation virus scanner. Find unknown malware, stay protected.
UCheck Software Updater
With Ucheck, update all your software in 2 clicks. Update automatically, stay away from malware.


Adlice Diag
Diagnose your machine. Detect unknown threats, and eliminate them.
FOR BUSINESS

RogueKiller Technician
RogueKiller Anti-malware is the next generation virus scanner. Clean customer and business machines.
UCheck Technician
With UCheck, update all your software in 2 clicks. Update customer and business machines.


Diag Technician
Diagnose customer and business machines, onsite or remotely. Eliminate unknown threats.
MRF (Web)
Host and manage your own malware zoo. Feed your storage automatically with API.


YaraEditor (Web)
Design and Test your Yara rules in the web edition of our yara IDE. Collaborate with your teammates with the integrated state machine.
Adlice CDE
With CDE, organize your crash dumps and Focus on your code. Store your dumps and classify them by bug ID.

COMMAND LINE

RogueKiller CMD
RogueKiller Anti-malware is the next generation virus scanner. Clean machines from CLI console.
UCheck CMD
With UcheckCMD, update all your software in 2 clicks. Everything from CLI console.

FOR RESEARCH

Adlice PEViewer
Inspect and classify all your PE files with our artificial Intelligence powered PE analyzer.
YaraEditor (Desktop)
Use YaraEditor IDE to design your own yara rules. Test them against your files.


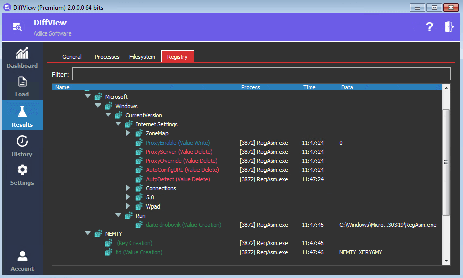
DiffView
Track modifications made by a program on your system. Get malicious indicators and score.